提取、转换和加载 (ETL) 软件是将数据从多个源传输到统一存储库(例如数据仓库或数据湖)所需的工具。
ETL 工具已经使用了近五十年,使组织能够持续分析、开发和处理数据。几家资深的数据库管理、分析和商业智能企业供应商继续引领潮流。与此同时,行业解决方案将在 2022 年不断发展,以满足云和边缘数据处理需求。
本文介绍了顶级 ETL 工具和软件解决方案,以及数据集成工具中需要考虑的事项。
什么是 ETL 工具?
ETL 工具辅助或完全管理数据集成过程,其中组织从多个存储库中提取数据,转换组合数据,并将数据加载到新的存储库或仓库中。
ETL 软件组织结构化和非结构化数据,确保整个三步流程中的数据完整性,从而使应用程序开发人员和组织能够访问可操作的数据。
顶级 ETL 工具

1、菲弗特兰
菲弗特兰
Fivetran是一家专门的 SaaS 数据集成供应商,为组织和应用程序提供两种 ETL 解决方案。凭借 99.9% 的平台正常运行时间,Fivetran 可以复制云和本地数据库、迁移大量数据,并使用预构建的数据模型丰富分析。
Fivetran 优点和缺点
优点
- 直观的信息可访问权限,确保安全和管理访问
- 轻松同步来自多个数据库和云应用程序的数据
- 用户友好的 GUI,方便管理员无缝实施和管理
- 考虑到供应商的数据处理能力,具有成本价值
缺点
- 手动重新同步数据所需的努力和有限的选项
- 某些受支持的连接器出现间歇性响应
- 通知和警报可以更及时
- 一些流行的数据迁移应用程序缺乏集成

特点:Fivetran
- 数据阻止以确保特定列或表不会复制到目标
- 通过基于日志的复制进行软删除可以继续分析已删除的数据
- 使用 Fivetran REST API 为用户、群组和连接器执行中央功能
- 具有前向和后向同步步骤的优先级同步
- 事件跟踪库支持AWS、Apache、Snowplow、Segment 和 Webhooks
2、日立 Vantara
Hitachi Vantara Lumada 数据操作套件
Hitachi Vantara(日立数据系统 (HDS) 的继任者)通过其 Lumada DataOps Suite 提供强大的数据集成、可视化和分析解决方案。提供的值得注意的 Lumada 工具包括数据目录和边缘智能;客户还可以选择 Hitachi Vantara 的企业数据管理和分析解决方案 Pentaho。
Hitachi Vantara Lumada DataOps 套件的优缺点
优点
- 使用大量工具来转换数据而无需编码,从而节省时间
- 数据集成实施项目成功率高
- 用于实施企业版的可视化和直观的软件
- Apache 2.0 许可下的强大社区版本免费提供
缺点
- 文档和错误消息缺少额外的技术信息
- 管理和维护解决方案需要更多的技术经验
- 产品支持团队对查询的响应延迟
- 对 Java 的依赖程度很高,导致工作受到 Java 更新的影响

功能:Hitachi Vantara Lumada DataOps 套件
- 广泛支持转换结构化、非结构化和半结构化数据
- 内容管理和版本控制,可轻松回滚到历史版本
- 数据分析,如行计数、空值检测和数学函数
- 用于创建数据管道的拖放设计器
- 通过 Hadoop 元数据注入快速加入新数据源
3、IBM
IBM InfoSphere 信息服务器
IBM在其 InfoSphere Information Server 中提供了领先的数据集成平台。IBM InfoSphere Information Server 能够进行大规模并行处理 (MPP),是一款企业级解决方案。客户可以在直观的 Web 界面中使用一系列功能,包括多云数据集成、对非结构化数据的支持以及数据质量分析。
IBM InfoSphere Information Server 优点和缺点
优点
- 方便供应商解决方案堆栈的现有客户
- 可用的供应商软件文档和可访问的技术支持
- 强大的数据复制和同步功能
- 灵活的事件驱动架构和 REST API,适合客户端 SOA
缺点
- 与其他 ETL 解决方案相比价格昂贵,并且对于小型团队来说很复杂
- 难以创建源到目标的地图并分析不同的工作
- 一些稳定性问题和间歇性响应的情况
- 实施过程棘手,初始配置管理对成功至关重要

功能:IBM InfoSphere 信息服务器
- 提取、转换、分发和扩展大量数据以进行仓储
- 使用 IBM Watson Knowledge Catalog 对非结构化数据源进行分类
- 自动化数据质量和治理以满足合规性要求
- 清理、监控和维护数据的完整性
- 在 Hadoop 等大数据集群上运行数据分析工作负载
4、信息学
Informatica成立于 1993 年,是一家长期从事数据转换管理、软件开发和 ETL 的供应商。Informatica Cloud Data Integration 是该公司的云原生解决方案,可增强数据源连接性、增强用户能力并统一跨云服务的元数据。Informatica 的解决方案包括一系列用于现代数据集成的高级功能。
Informatica 云数据集成的优缺点
优点
- 能够无延迟或限制地共享大量数据
- 用于数据转换任务的稳定数据编排软件
- 直观的界面平衡了用户友好性和技术特性
- 用于校正数据的灵活数据转换和操作技术
缺点
- 难以创建数据管道和调度复杂场景
- 成本限制了预算较大的公司的解决方案
- 调度功能有限,需要集成其他解决方案
- 需要改进变更管理日志

功能:Informatica Cloud 数据集成
- 访问 Spark 无服务器计算引擎进行数据集成映射
- 数百个适用于云和本地系统的开箱即用连接器
- 用于编排和调度数据集成作业的任务流设计器
- 变更跟踪功能可以查看数据存储中的变更
- 利用人工智能自动调整功能灵活扩展集群
5、微软
Microsoft SQL Server 集成服务 (SSIS)
Microsoft SQL Server Integration Services (SSIS) 是一个用于创建企业数据集成和转换的高质量平台。SSIS 非常适合需要直观 ETL 的面向 Microsoft 的组织,它包括多个内置任务和转换;用于存储、运行和管理包的目录数据库;以及用于构建包的可视化工具。
Microsoft SSIS 的优点和缺点
优点
- 通过拖放方式实现组件可视化,并可选择后端编码
- 构建并自动化数据传输,轻松实现数据转换
- 用户称赞创建 ETL 映射和存储过程的功能
- 与 Outlook 和 SCD 等 Microsoft 应用程序集成
缺点
- 缺乏与其他流行数据集成工具的集成
- 批量数据工作负载或大规模数据仓库的性能问题
- 手动部署过程可能是一个痛点,需要技术专业知识
- 不像其他 ETL 解决方案那样自动化

功能:Microsoft SSIS
- 内置数据源连接器、任务和转换
- 用于修改 IS 对象属性、映射和列的高级编辑器
- 用于创建、维护和重用 SSIS 包的图形工具
- 变更数据捕获管理和数据挖掘查询转换
- 支持 BI、行、行集、拆分和连接、审计和自定义转换
6、甲骨文
Oracle 数据集成器
Oracle Data Integrator 是 IT 巨头用于大数据准备、数据质量、元数据管理和云数据的数据集成解决方案套件的一部分。Oracle Data Integrator 企业版可以通过统一管理、高可用性和集群可扩展性功能简化复杂的部署。
Oracle Data Integrator 优点和缺点
优点
- 强大的用户界面和用户体验,对非技术用户来说也很直观
- 赞扬该解决方案的影响分析工具和可靠性
- 轻松开发、管理和处理复杂工作负载的代码
- 与其他应用程序广泛集成,以收集和构建数据
缺点
- 复杂的实施需要高级 IT 技能才能正确处理数据
- 难以调试实例,缺乏文档和错误消息详细信息
- 与其他 ETL 工具相比,缺少对象的拖放功能
- 昂贵的许可证费用不适合较小的团队和组织

功能:Oracle Data Integrator
- 通过增量处理实现数据仓库的大容量加载
- 内置 Spark、Hive、Pig、HDFS、HBase 和 Sqoop 大数据连接
- 使用 Oracle GoldenGate 支持批量或实时迁移
- 通过数据同步基础设施掌握数据管理控制
- 用于管理开发、测试和生产环境的发布控制
7、柯利克
Qlik 数据集成
Qlik自 1993 年推出以来一直专注于数据集成技术。Qlik 数据集成套件包括用于数据复制、仓库自动化、企业级目录等的产品。借助 Qlik Enterprise Manager,客户可以监控数据管道并管理整个 IT 环境中的配置。
Qlik 数据集成的优缺点
优点
- 提高大数据集成项目的灵活性和可扩展性
- 轻松添加源表和从异构源复制任务
- 批量数据加载需要较少的开发工作量和最小的源影响
- 用户对 CDC 识别数据更改的流程表示赞赏
缺点
- 初始化配置策略时权限管理相关问题
- 批处理、数据治理和耗时部署困难
- 性能不一致和生产问题
- 文档和故障排除能力不一致

功能:Qlik 数据集成
- 用于实时洞察数据的强大分析用例
- 多源日志读取和延迟抑制等功能
- 实时复制以及延迟和 CPU 和 RAM 使用情况的图形表示
- 自动满载表格并无缝传输至CDC监控
- 跨平台(包括 Oracle、SQL Server 和 Snowflake)的任务设置相同
8、树液
SAP 数据服务
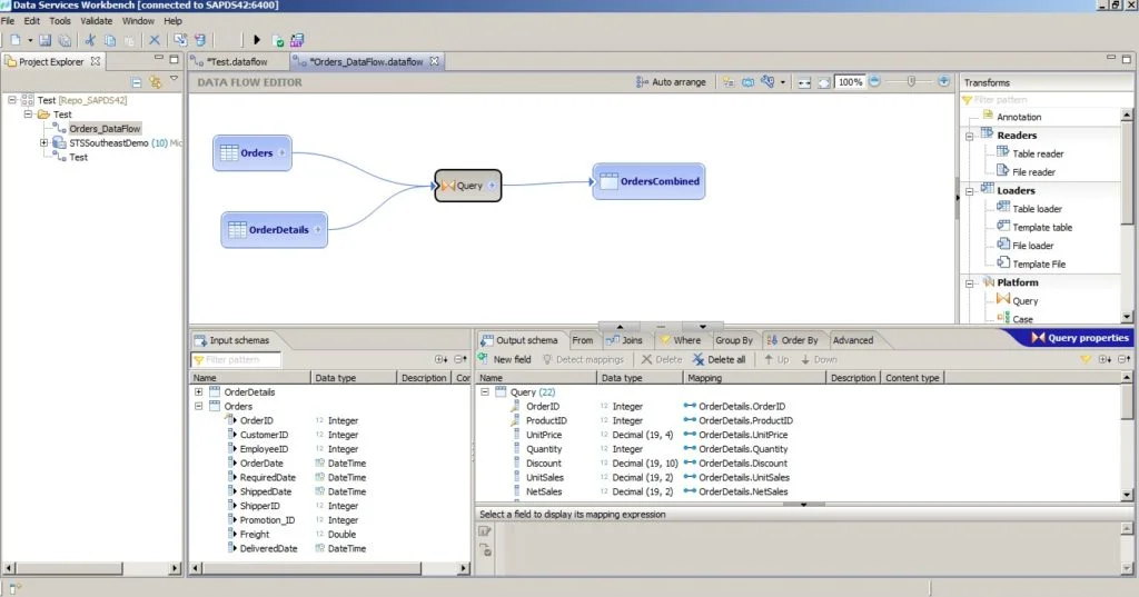
SAP是一家经验丰富的跨国软件公司,拥有 50 年的经验和一整套企业应用程序。SAP 数据服务是供应商的解决方案,用于集成、转换和连接数据,以优化其在 ETL 工具中的使用。借助 SAP,客户可以及时做出基于数据的决策,并丰富整个 IT 环境中的业务流程。
SAP 数据服务的优缺点
优点
- 通过实用的数据模板快速、可靠、一致的结果
- 非常适合现有 SAP 客户,具有与 SAP 模块的内置集成
- 部署的简易性和技术支持服务的质量
- 实时和批处理作业、自定义和详细报告等功能
缺点
- 缺乏与其他广泛数据集成解决方案的集成
- 与现代 UX 平台相比,GUI 更像是命令行界面 (CLI)
- 调试、安排作业和加载 Excel 文件很困难
- 实施和维护需要经过培训的人员和技术专长

功能:SAP 数据服务
- 安全、统一的多个平台数据集成,用于数据分析
- 用于复制、转换和加载数据的各种数据捕获机制
- 提取并转换 220 种不同文件类型和 31 种语言的数据
- 与 SAP Business Suite 应用程序和 SAP HANA 本机集成
- 使用强大的数据质量标准设计、测试、调试和运行数据集成
9、塔兰德
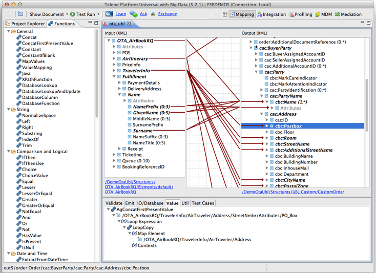
Talend 数据结构
Talend成立于 2005 年,是一家专业的 ETL 供应商,通过其 Talend Data Fabric 解决方案提供数据集成、数据完整性以及应用程序和 API 集成。客户还可以访问 Talend Trust Score,以深入了解源数据和数据健康状况。Talend 的技术合作伙伴包括 AWS、Azure、Cloudera、Databricks、Google 和 Snowflake。
Talend Data Fabric 的优缺点
优点
- 易于使用的拖放界面可用于设计复杂的应用程序
- 多个用于数据集成的开箱即用组件和功能
- 无缝实施,无需聘请专家
- 具有自定义 Java 组件和多种连接选项的敏捷解决方案
缺点
- 通过云服务处理批量更新时对现有作业的影响不稳定
- 需要额外的管理和运营支持开销
- 不太适合 SMB 环境中的小规模部署
- 缺少用于比较或合并两个版本以进行版本管理的选项

功能:Talend Data Fabric
- 具有审计、共享、搜索和发现功能的数据库存管理
- 构建和部署数据管道模板以供在整个 IT 环境中重复使用
- 支持云数据仓库和混合多云项目
- 自助服务工具允许从任何数据源或文件类型中提取数据
- 轻松创建和测试迁移并实现可视化进展
10、蒂布科
TIBCO Jaspersoft ETL
TIBCO Software自 1997 年以来一直是一家商业智能供应商,2014 年,该供应商收购了 Jaspersoft,扩大了其在 ETL 市场的影响力。与 Talend 的数据集成技术合作,TIBCO Jaspersoft ETL 提供标准和扩展大数据订阅,提供广泛的连接器、批处理作业和高级支持。
TIBCO Jaspersoft ETL 优点和缺点
优点
- 报告的定制程度是交互式的和以用户为中心的
- 能够设计、开发、测试和部署数据转换
- 无缝调度报告服务器上的数据传输
- 非常适合需要强大报告软件的中小型企业
缺点
- 复杂的用户界面需要技术经验和陡峭的学习曲线
- 调度作业的集成和选择或参数有限
- 缺乏对某些高级查询和技术文档的支持
- 内存占用高,性能滞后;复杂报告延迟

功能:TIBCO Jaspersoft ETL
- 支持数千个作业的单个和持续数据同步步骤
- 轻松操作来自 RDBMS、平面文件、云、大数据和NoSQL 数据源的数据
- 与 Java、Eclipse IDE 和数据源连接的集成
- 加速设计并为必要的代码创建测试
- 通过清理、去重、验证和丰富来建立高质量数据
选择 ETL 解决方案的注意事项
有多种 ETL 解决方案可满足不同组织规模和需求。评估市场时,请考虑以下问题:
- 该解决方案是否提供了平衡用户友好性和高级功能的用户界面?
- 该解决方案是否与必要的数据源、数据库和应用程序兼容?
- 该解决方案是否提供有效的错误处理,确保数据完整性?
- 该解决方案附带哪些内置连接器和集成?
- 该解决方案是否可以扩展以扩大数据集成计划?
- 该解决方案是否提供来自 Web 应用程序的实时监控和数据访问?
- 供应商提供什么技术文档?
- 该解决方案是否具有性能调整和下推优化功能?
- 该解决方案能否有效管理源数据和组合数据的变化?
ETL 工具的类型

ETL 工具如何工作?
ETL 工具对于管理数据湖、数据中心、数据仓库和数据库的人员来说必不可少。这些解决方案可以高效、安全地管理组织和客户数据流。
ETL 软件负责执行数据流程,通过三步流程准备数据。ETL 工具具体包括:
- 从多个来源提取经过验证的数据,包括不同的数据库和文件类型
- 转换、清理、审计和组织数据以供人员使用
- 将转换后的数据加载到可访问的统一数据存储库中
在第一步和第二步之间,ETL 工具会进行数据清理,以将重复和无效数据从转换后的负载中分离出来。在转换步骤中,将来自多个数据库的字段匹配为单个统一数据集的过程称为数据映射。

Talend 仪表板显示了数据映射功能的示例。
为了节省时间,ETL 软件将处理过程分为数据管道,从而实现数据在流程中每一步的自动转换。请注意,特定于源的代码、数据格式的变化以及数据速度的提高等问题可能会影响提取过程并增加常见错误。
ETL 与数据集成的关系
ETL 是一种数据处理流程,自 20 世纪 70 年代和 80 年代数据仓库和企业数据库管理的早期开始使用。尽管 ETL 仍然是管理数据的重要功能,但许多解决方案提供商和行业分析师已经不再使用“ETL”这个术语了。
买家可以看到,2022 年许多顶级 ETL 供应商被归类为行业公司 Gartner 和 Forrester 的“数据集成工具”和“数据结构”等解决方案类别。因此,在描述传统和高级 ETL 软件解决方案时,ETL 和数据集成通常可以互换。














