MLAG,或MC-LAG,代表多机箱链路聚合组。它是一种多设备链路聚合技术,可使两个交换机充当单个交换机。来自不同 MLAG 对等交换机的端口捆绑在一起充当单个逻辑链路,提供增加的链路带宽和额外的冗余。

多年来,MLAG作为一种虚拟化技术被广泛应用于数据中心网络设计中。本文详细阐述了 MLAG 的主要优势及其在不同数据中心架构中的应用。
数据中心网络设计中的 MLAG
在传统的数据中心网络中,通过冗余设备和链路来实现高弹性和稳定性。但往往导致链路利用率低,网络维护成本高。MLAG和堆叠技术都可以解决此类问题,将多台数据中心交换机虚拟成一台交换机,简化网络部署,降低维护费用。
与堆叠相比,MLAG被认为具有更高的可靠性和更短的服务中断时间。下图显示了数据中心网络设计中使用的典型 MLAG 拓扑。

MLAG 的主要优势
MLAG作为链路聚合组(LAG)的增强,增加链路带宽,提高链路可靠性,消除端口阻塞和延迟。下面列出了在数据中心架构中使用 MLAG 的主要优势。
高带宽和弹性
MLAG 可以简单地将更多链路捆绑到 LAG 中,以增加南北以及东西方的带宽。它提供双重管理和控制平面,进一步提高弹性。由于控制平面和故障域是隔离的,故障不会在对等交换机上传播。
轻松升级
两台MLAG对端交换机可单独升级,操作简单,风险低。这可以防止任一交换机在升级时服务中断。
简化网络
MLAG 在不部署生成树协议配置的情况下防止第 2 层网络上的环路。因此,它极大地简化了数据中心网络。此外,它可以将节点级冗余添加到 LAG 提供的正常链路级冗余。
MLAG 部署方案
MLAG 可用于不同的数据中心架构,以消除瓶颈并提高弹性。
3 层数据中心架构
在传统的 3 层数据中心架构中,在接入层或汇聚层的两个 MLAG 交换机之间配置对等链路以交换 MLAG 数据包并在它们之间转发流量。
由于MLAG对端交换机是两个独立的设备,它们可以作为独立的OSPF节点,由独立的NMS进行管理。此外,MLAG 支持优先转发本地流量,最大限度地减少 MLAG 对等交换机之间的东西向流量。MLAG 支持的双主动检测 (DAD) 也可以在不需要额外布线的情况下实现。
接入层
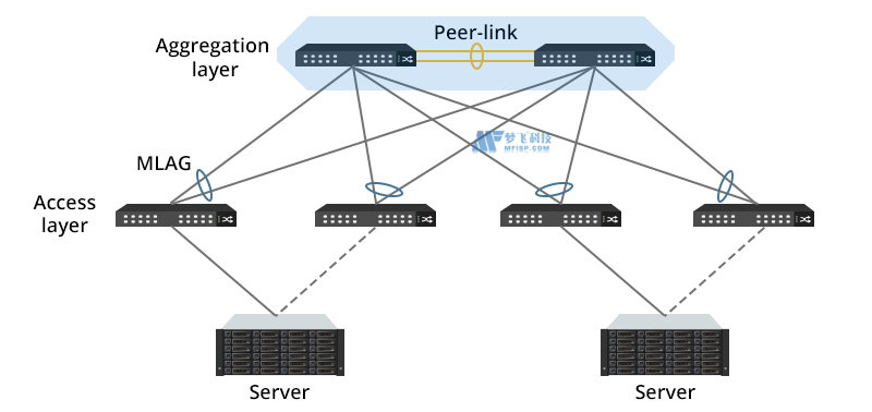
下面展示了MLAG部署在接入交换机上的场景。在这种情况下,一台服务器双归接入两台接入交换机,两块网卡工作在双活模式。服务器两块网卡使用相同的MAC地址,实现基于流量的负载分担。因此,连接服务器的端口通过MLAG配置为Eth-Trunk。两个端口的MAC地址和ARP表项是同步的。

聚合层
当MLAG部署在汇聚交换机上时,它可以在汇聚和接入交换机之间实现无环逻辑网络,这是STP无法实现的。两台汇聚交换机配对,它们之间的水平链路配置为peer-link。下行连接同一台接入交换机的两台汇聚交换机的端口配置为跨框Eth-Trunk。

2 层脊叶架构
MLAG 也可以应用于 2 层 spine-leaf 架构。两个主干交换机配对为一个 MLAG 域。它们可以作为连接到叶交换机的单个交换机工作。拓扑中的所有链路都用于转发,没有阻塞端口。骨干交换机可以充当数据中心 VLAN 的 VLAN 间网关。
该图显示了 MLAG 在 2 层脊叶设计中的典型部署。

在叶子层,使用 NIC 绑定或标准链路聚合将具有多个接口的服务器连接到叶子交换机。由于两个叶子交换机是一对 MLAG 对,因此服务器和叶子交换机之间的连接是双活冗余的。
在spine层,两台全业务数据中心交换机也可以组成一个MLAG对。它们聚合了架构中的所有上行链路,从而消除了阻塞端口并在所有端口上启用了互连带宽。
高水平的网络带宽和性能对任何数据中心设计都至关重要。在传统的 3 层设计和 2 层脊叶设计中部署 MLAG 有助于提供系统级冗余并提高网络可靠性以及数据中心的可扩展性。














